File Explorer trên Windows 11 đã nhận được nhiều ý kiến trái chiều từ người dùng. Trong khi một số người khen ngợi sự hiện đại và các tính năng mới, như chế độ tab và giao diện người dùng mới, nhiều người vẫn cảm thấy tiếc nuối cho phiên bản cũ từ Windows 10. Nếu bạn nằm trong số những người yêu thích trải nghiệm File Explorer trước đây, bài viết này sẽ hướng dẫn bạn từng bước để khôi phục lại giao diện này vĩnh viễn.
Khôi phục File Explorer cũ trong Windows 11
Mục lục bài viết
Tại sao nên khôi phục trải nghiệm File Explorer cũ?
File Explorer trên Windows 11 không phải lúc nào cũng phản hồi nhanh như mong đợi. Một số tính năng mới có thể làm chậm quá trình làm việc của bạn. Giao diện cũ không chỉ dễ sử dụng mà còn giúp việc quản lý tệp trở nên hiệu quả hơn. Việc khôi phục lại File Explorer cũ giúp bạn tiết kiệm thời gian và tăng cường năng suất.
Hướng dẫn khôi phục File Explorer cũ
Bước 1: Tạo tệp Registry
Để thực hiện điều này, trước tiên, bạn cần tạo một tệp có đuôi .reg
để thực hiện các cập nhật cần thiết trên registry. Làm theo các bước sau:
-
Mở Notepad trên máy tính của bạn.
-
Dán đoạn mã sau vào cửa sổ Notepad:
Windows Registry Editor Version 5.00 [HKEY_CURRENT_USERSoftwareClassesCLSID{2aa9162e-c906-4dd9-ad0b-3d24a8eef5a0}] @="CLSID_ItemsViewAdapter" [HKEY_CURRENT_USERSoftwareClassesCLSID{2aa9162e-c906-4dd9-ad0b-3d24a8eef5a0}InProcServer32] @="C:\Windows\System32\Windows.UI.FileExplorer.dll_" "ThreadingModel"="Apartment" [HKEY_CURRENT_USERSoftwareClassesCLSID{6480100b-5a83-4d1e-9f69-8ae5a88e9a33}] @="File Explorer Xaml Island View Adapter" [HKEY_CURRENT_USERSoftwareClassesCLSID{6480100b-5a83-4d1e-9f69-8ae5a88e9a33}InProcServer32] @="C:\Windows\System32\Windows.UI.FileExplorer.dll_" "ThreadingModel"="Apartment" [HKEY_CURRENT_USERSoftwareMicrosoftInternet ExplorerToolbarShellBrowser] "ITBar7Layout"=hex:13,00,00,00,00,00,00,00,00,00,00,00,20,00,00,00,10,00,01,00, 00,00,00,00,01,00,00,00,01,07,00,00,5e,01,00,00,00,00,00,00,00,00,00,00,00, 00,00,00,00,00,00,00,00,00,00,00,00,00,00,00,00,00,00,00,00,00,00,00,00,00, 00,00,00,00,00,00,00,00,00,00,00,00,00,00,00,00,00,00,00,00,00,00,00,00,00, 00,00,00,00,00,00,00,00,00,00,00,00,00,00,00,00,00,00,00,00,00,00,00,00,00, 00,00,00,00,00,00,00,00,00,00,00,00,00,00,00,00,00,00,00,00,00,00,00,00,00, 00,00,00,00,00,00,00,00,00,00,00,00,00,00,00,00,00,00,00,00,00,00,00,00,00, 00,00,00,00,00,00,00,00,00,00,00,00,00,00,00,00,00,00,00,00,00,00,00,00,00, 00,00,00,00,00,00,00,00,00,00,00,00,00,00,00,00,00,00,00,00,00,00,00,00,00, 00,00,00,00,00,00,00,00,00,00,00,00,00,00,00,00,00,00,00
-
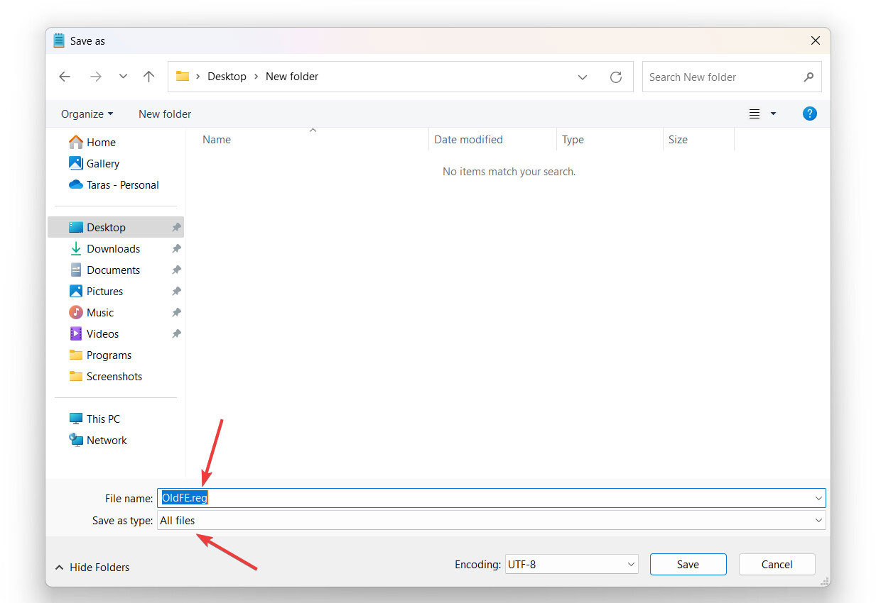
Lưu tệp này bằng cách chọn File > Save As. Đặt tên tệp là
RestoreFileExplorer.reg
và chọn All Files trong phần “Save as type”.
Tạo tệp Registry
Bước 2: Chạy tệp Registry
- Tìm tệp
RestoreFileExplorer.reg
mà bạn vừa tạo, nhấp chuột phải vào tệp, sau đó chọn Merge. - Xác nhận để cho phép thay đổi được thực hiện.
Bước 3: Khởi động lại máy tính
Khởi động lại máy tính của bạn để áp dụng thay đổi. Sau khi máy tính khởi động lại, bạn sẽ thấy giao diện File Explorer cũ đã được khôi phục, với các tab và tùy chọn dàn trải hơn.
Tắt File Explorer cũ chuyển sang Windows 11 thế hệ mới
Nếu bạn muốn quay trở lại File Explorer mới, bạn có thể thực hiện một quy trình tương tự:
-
Mở Notepad và dán đoạn mã sau:
Windows Registry Editor Version 5.00 [-HKEY_CURRENT_USERSoftwareClassesCLSID{2aa9162e-c906-4dd9-ad0b-3d24a8eef5a0}] [-HKEY_CURRENT_USERSoftwareClassesCLSID{6480100b-5a83-4d1e-9f69-8ae5a88e9a33}]
-
Lưu tệp với đuôi
.reg
như hướng dẫn trước đó, ví dụ nhưRestoreNewExplorer.reg
. -
Chạy tệp vừa tạo và xác nhận thay đổi.
Khởi động lại máy tính để hoàn tất quy trình.
Kết luận
Việc khôi phục trải nghiệm File Explorer cũ trong Windows 11 là hoàn toàn khả thi với vài bước đơn giản. Bằng cách làm theo hướng dẫn này, bạn sẽ có thể tận hưởng một trải nghiệm quen thuộc ngay cả khi hệ điều hành đã cập nhật. Hãy thử ngay hôm nay để xem sự khác biệt!
Nếu bạn muốn tìm hiểu thêm các thủ thuật và mẹo hữu ích khác, hãy ghé thăm hocoffice.com để cập nhật những thông tin mới nhất!
Cách chuyển thư mục Download sang ổ khác trên Windows 11
Việc chuyển thư mục Download sang một ổ đĩa khác trên Windows 11 nhằm giúp [...]
Th4
Cách khắc phục lỗi service “Connected Devices Platform User” sử dụng hết RAM trên Windows
Khi sử dụng hệ điều hành Windows, bạn có thể gặp phải tình trạng service [...]
Th4
5 điều lưu ý khi bảo quản giấy A4 sao cho đúng cách
Trong môi trường văn phòng hiện đại, giấy A4 là vật dụng không thể thiếu, [...]
Th4
7 cách tốt nhất để mở file PSD mà không cần Photoshop
Mở file PSD (Photoshop Document) mà không có Adobe Photoshop là một nhu cầu thường [...]
Th4
Hướng Dẫn Cách Nạp Mực Máy Photocopy Cực Đơn Giản Với 5 Bước
Máy photocopy hiện nay là thiết bị không thể thiếu trong văn phòng, phục vụ [...]
Th4
Cách sửa lỗi hụt mực trên máy in màu Canon
Khi sở hữu một chiếc máy in màu Canon, bạn có thể gặp phải tình [...]
Th4
Cách tạo ảnh HDR trong Photoshop bằng Camera RAW
Ảnh HDR (High Dynamic Range) đã trở thành một phong cách chụp ảnh phổ biến, [...]
Th4
Cách chạy chương trình cũ trên Windows 11
Bạn có bao giờ gặp khó khăn khi cố gắng chạy các chương trình cũ [...]
Th4